Phoenix 這個 Elixir 語言的網頁程式框架,除了開發的工具很齊全,習慣之後寫起來很愉快之外,最著名的就是它可以很輕鬆的使用 WebSocket 通訊協定。大多的網頁應用程式預設使用 HTTP,就像是寄信一樣:
想像你想知道好朋友今天過得好不好:
1. 你寫一封信:「你今天好嗎?」
2. 寄出去
3. 等對方收到、讀完、寫回信
4. 你收到回信:「我很好!」
5. **信箱關上了**
如果想再問「你在做什麼?」→ 要重新寫一封信,重複寄信->收信->讀信->回信整個流程。
而 WebSocket 的流程像打電話:
你直接打電話給朋友:
1. **電話接通後,一直保持通話**
2. 你可以隨時說話:「你好嗎?」
3. 對方立刻回答:「我很好!」
4. 對方也可以主動說:「欸對了,我剛看到一隻貓!」
5. **不用掛斷、重撥**
雖然 Elixir 的開發者比較稀有,但 Phoenix 框架在最大的程式開發者問答網站 Stackoverflow 上,連續三年在問卷調查中,獲得了 喜歡的網頁框架 項目中的冠軍。

本篇就讓我們來試試看跟 AI 合作,一起做個聊天室吧!
提醒:在往下進行之前,記得先依照附錄 A的說明,將 Elixir 的環境安裝起來喔。
首先開啟終端機,輸入以下指令:
mix phx.new small_talk

當出現是否下載安裝套件的提示時,按下 [Enter] 。

用 cd small_talk 切換到資料夾中,再輸入 gemini 打開 Gemini CLI

在輸入框中貼上以下文字:「我想用 live_view建立一個線上聊天室,只有一個聊天室,使用者不需登入,只要進入畫面時輸入暱稱,選擇動物的emoji ,訊息背景顏色,emoji 及顏色各有四個選項。就可以開始聊天。使用 ecto 儲存聊天記錄。」接著按下[Enter],
這邊的
live_view是 Phoenix 內建的 websocket 互動網頁套件,而 ecto 是存取資料庫用的套件。

Gemini 應該會告訴你他的計劃,如果沒有什麼問題的話,就輸入「好」並按下[Enter]

如果中間出現提示訊息,就選擇「yes, allow always ...」

用編輯器打開我們的專案資料夾,找到 lib/small_talk_web/router.ex 這個檔案。裡面應該有一行長的像 live "/chat", ChatLive 的程式。記得斜線後面的英文字。

開啟另一個終端機視窗,輸入 mix -S phx.server,之後在網頁操作後,都要看一下這個視窗有沒有紅色的字,如果有的話就是錯誤訊息。

用瀏覽器開啟 https://localhost:4000/chat,就可以玩玩看囉!

當網頁操作到後來會回到原先的頁面,表示程式出現故障。回去看跑著 iex -S phx.serve 的終端機視窗,把紅色的字前面約十行複製起來。

然後回到 Gemini 視窗,將錯誤訊息貼給它看。

由於 AI 生成的程式碼不一定相同。所以如果出錯時,除了貼錯誤,並跟 AI 討論怎麼改之外。要記得請 AI 改程式之前,都可以先用 Git 「儲存版本」。
而在錯誤訊息的前幾行,通常可以看到是哪個檔案的哪一行出錯了。試著用編輯器找到那個位置,猜猜看那一段程式碼想要做什麼事。
小提示: 在 Gemini Cli 視窗中,先按下[!],之後可以輸入命令列的指令,包括 git 指令。
在 Github 的這個儲藏庫中,我放了可以正常運作的聊天室程式碼示範。
https://github.com/taiansu/small_talk_demo
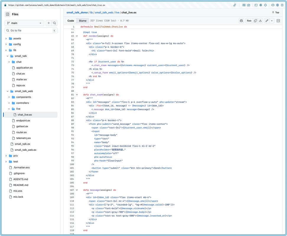
lib/small_talk_web/live/chat_live.ex
這個檔案放的是我們最重要的頁面跟行為,裡面有很多偽裝的很得像是 HTML ,但其實是 elixir 的程式碼。
下方會有幾個 def handle_xxxx 是用來處理網頁互動的行為,例如按下按鈕等。
lib/small_talk/chat/chat.ex
這個檔案是用來跟處理跟 PostgresQL 資料庫互動行為的檔案。
lib/small_talk_web/router.ex
這個檔案用來指定每個網址會跑到哪個頁面去。

mix phx.new 名稱 新建 phoenix 專案iex -S mix phx.server 把專案跑起來http://localhost:4000 頁面,正確的網址要查 router.ex 檔案phx.server 的頁面上的錯誤貼給它看這個網頁聊天室目前還只有我們自己能用,明天我們會試著把程式丟給朋友使用,並佈署到雲端伺服器上。